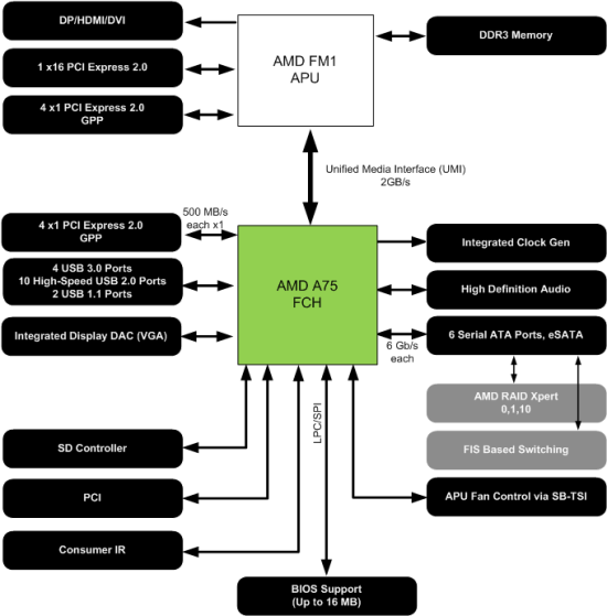
Материнские платы для гибридных процессоров AMD APU A-Series используют наборы системной логики AMD A55 и AMD A75, которые состоит из единственной микросхемы FCH — Fusion Communication Hub. Чипсеты имеют различное рыночное позиционирование и имеют некоторые отличия в функциональности. Оба FCH производится с соблюдением 65-нм литографического техпроцесса, их тепловыделение не превышает 7,8 ватт.
Младший набор системной логики AMD A55 обеспечивает работу до 14 устройств USB 2.0 и имеет шесть портов SATA 3 Гбит/с для организации дисковой подсистемы. Старшая модель — AMD A75, отличается наличием шести портов SATA 6 Гбит/с, количество разъемов USB 2.0 уменьшено до 10, зато добавились четыре порта USB третьей ревизии. Оба чипсета располагают интерфейсом для подключения трех устройств PCI, поддерживают четыре линии PCI Express 2.0 и имеют интегрированный контроллер для считывания карт памяти Secure Digital. Из интересных особенностей нельзя не отметить поддержку FIS (frame information structure) based switching у AMD A75. Эта функция позволяет подключать несколько дисковых устройств к одному порту контроллера SATA.

Сегодня мы познакомим вас с двумя системными платами для APU AMD A-Series — ECS A75F-A и MSI A75MA-G55. Технические характеристики участниц обзора представлены в таблице.
| Модель | ECS A75F-A | MSI A75MA-G55 |
| Чипсет | AMD A75 (FCH) | AMD A75 (FCH) |
| Процессорный разъем | Socket FM1 | Socket FM1 |
| Процессоры | AMD APU A-Series | AMD APU A-Series |
| Память | 4 DIMM DDR3 SDRAM 1066/1333/1600/1866/2000(OC)/2133(OC), 32 Гбайт максимум | 4 DIMM DDR3 SDRAM 1066/1333/1600/1866/2000(OC)/2133(OC), 32 Гбайт максимум |
| Слоты PCI-E | 1x PCI Express 2.0 x16 1x PCI Express 2.0 x16@x4 2x PCI Express 2.0 x1 |
1x PCI Express 2.0 x16 1x PCI Express 2.0 x16@x4 1x PCI Express 2.0 x1 |
| Слоты PCI | 3 | 1 |
| Встроенное видеоядро (в процессор) | Radeon HD 6530D/Radeon HD 6550D | Radeon HD 6530D/Radeon HD 6550D |
| Видеоразъемы | D-Sub, DVI-D, HDMI | D-Sub, DVI-D, HDMI |
| Количество подключаемых вентиляторов | 3 (1x 4pin, 2x 3pin) | 3 (2x 4pin, 1x 3pin) |
| Порты PS/2 | 1 | 1 |
| Порты USB | 10x 2.0 (4 разъемов на задней панели) 4х 3.0 (2 разъема на задней панели) |
8x 2.0 (4 разъемов на задней панели) 4х 3.0 (2 разъема на задней панели) |
| ATA-133 | – | – |
| Serial ATA | 5x SATA 6 Гбит/с (A75) | 6x SATA 6 Гбит/с (A75) |
| eSATA | 1х eSATA 6 Гбит/с (A75) | – |
| RAID | 0, 1, 10 (A75) | 0, 1, 10 (A75) |
| Встроенный звук | Realtek ALC892 (7.1, HDA) | Realtek ALC887 (7.1, HDA) |
| S/PDIF | Оптический | – |
| Встроенная сеть | 1х Realtek RTL8111E (Gigabit Ethernet) | 1х Realtek RTL8111E (Gigabit Ethernet) |
| FireWire | – | – |
| LPT | 1 (на плате) | 1 (на плате) |
| COM | 1 (на плате) | 1 (на плате) |
| BIOS/UEFI | AMI UEFI | AMI UEFI |
| Форм-фактор | ATX | microATX |
| Размеры, мм | 305 x 220 | 224 x 224 |
| Дополнительные возможности | Clear CMOS (на задней панели) | Компоненты Military Class II, функция авторазгона OC Genie II, профили для сохранения пользовательских настроек в UEFI |
Обе системные платы обладают схожими возможностями расширения, но отличаются размером PCB. ECS A75F-A предназначена для установки в полноразмерные корпуса, в то время как MSI A75MA-G55 ориентирована на сборку компактных систем формата microATX.
ECS A75F-A
Комплект поставки
Материнские платы ECS — нечастые гости нашей тестовой лаборатории, хотя многие помнят те времена, когда компания Elitgroup Computer Systems предлагала широкий ассортимент неплохих системных плат на отечественном рынке. Системная плата ECS A75F-A поставляется в красочной упаковке небольшого размера, имеющей оригинальный и запоминающийся дизайн.
Лицевая сторона, помимо названия модели, может поведать нам, что данная материнская плата относится к серии Black Deluxe. Исходя из нашего опыта, данный факт должен обещать отличный разгон, непревзойденную производительность и оригинальные дизайнерские решения.
Из логотипов, нанесенных на лицевую и обратную стороны, мы узнаем о поддержке целого ряда функций, большая часть которых обусловлена возможностями набора системной логики и APU. К заслугам разработчиков из ECS можно отнести наличие Multi-langue BIOS, поддержку M.I.B. III и Super Burn Test. Первая особенность не нуждается в переводе, вторая означает расширенные возможности разгона, а последняя гарантирует, что системная плата успешно выдержала тестирование в условиях повышенной температуры. Не густо, как для продукта, относящегося к серии Black Deluxe. Ну да ладно, настало время изучить комплект поставки, производитель снабдил ECS A75F-A таким набором аксессуаров:
- заглушка на заднюю панель I/O Shield;
- пять кабелей SATA 6 Гбит/с;
- DVD-диск с драйверами и программным обеспечением;
- буклет по быстрой сборке;
- подробное руководство пользователя.
Комплект поставки совершенно типичный для бюджетных решений, если бы не количество SATA шлейфов.
Дизайн
Материнская плата ECS A75F-A выполнена в формате АТХ размером 305 x 220 мм. Это означает, что нижний край платы, где размещаются слоты ОЗУ и разъем питания АТХ24, останется не закрепленным, что вынуждает соблюдать повышенную осторожность при сборке системы. В остальном, дизайне не вызывает никаких нареканий, а благородный черный цвет текстолита удачно сочетается с белым разъемами. Иными словами, смотрится плата отлично!
В основе ECS A75F-A лежит набор системной логики AMD A75, который обеспечивает совместимость с AMD APU A-Series в исполнении Socket FM1. Четыре слота оперативной памяти поддерживают установку модулей DDR3 суммарным объемом до 32 Гбайт, в разгоне допускается работа на частоте до 2133 МГц. Для установки видеокарты имеется один слот PCI Express 2.0 x16. Для дискретных адаптеров AMD Radeon HD 6-й серии возможна организация конфигурации Dual Graphics. Ко второму разъему PCI Express 2.0 x16 подведено только четыре линии PCI-E, так что для построения CrossFireX его лучше не использовать. Силами чипсета организованы пара слотов PCI-E 2.0 x1 и три разъема PCI, что, несомненно, обрадует владельцев карт расширения с таким интерфейсом.
Дисковая подсистема представлена пятью чипсетными портами SATA 6 Гбит/с, допускается организация RAID-массивов 0, 1, 10. Шестой канал для подключения дисковых накопителей выведен на заднюю панель в виде eSATA 6 Гбит/c. Поддержка ATA-133 отсутствует. Возможности подключения периферии реализованы исключительно силами FCH. Материнская плата ECS A75F-A располагает четырьмя портами USB 3.0, два из которых находятся на задней панели, и 10 разъемов USB 2.0. В качестве сетевого адаптера используется проверенное временем решение — Realtek RTL8111E, а за звук отвечает восьмиканальный HD-аудиокодек Realtek ALC892. Для подключения цифровых ресиверов имеется оптический S/PDIF. Конфигурация задней панели имеет следующий вид:
Среди разъемов можно найти:
- четыре порта USB 2.0 и пару USB 3.0;
- один комбинированный PS/2;
- порт eSATA 6 Гбит/с;
- пять аналоговых аудиовыходов и оптический S/PDIF;
- разъем RJ-45 для подключения локальной сети;
- кнопка Clear_CMOS;
- видеовыходы D-SUB, DVI-D и HDMI.
Система охлаждения материнской платы ECS A75F-A представлена парой компактных радиаторов, один из которых отводит тепло от силовых элементов VRM, а второй отвечает за охлаждение микросхемы FCH.
Также, плата позволяет подключить три вентилятора, при этом один из них может управляться при помощи ШИМ.
Учитывая невысокое тепловыделение системной логики и отсутствие в линейки AMD APU A-Series моделей с тепловым пакетом более 100 Вт, такая конструкция смотрится куда уместнее, чем нагромождение тепловых рубок и радиаторов вычурной формы.
Силовая подсистема материнской платы спроектирована грамотно, поддерживает любые APU AMD A-Series, но значительным запасом мощности не располагает. Преобразователь напряжения построен по четырехканальной схеме, которая управляется цифровым ШИМ-контроллером Richtek RT8871A, а полевые транзисторы охлаждаются отдельным радиаторам, так что за перегрев силовых элементов можно не беспокоиться. Что нас действительно удивило, так это использование конденсаторов с полимерным электролитом лишь для модулей VRM, в то время как во всех остальных цепях применены обычные ёмкости. Право, такая копеечная экономия никак не соответствует принадлежности платы к серии Black Deluxe. Данный факт еще раз подчеркивает, что перед нами обычная плата среднего уровня без каких-либо претензий на эксклюзивность.
UEFI Setup
В основе прошивки ECS A75F-A лежит микрокод AMI, который является очередной реализацией набирающего популярности Unified EFI, обладающего рядом неоспоримых преимуществ в сравнении с BIOS. К таковым можно отнести поддержку UEFI Shell, поддержку и работу с накопителями объемом более 2,2 Тбайт. Программисты компании Elitgroup Computer Systems основательно переработали графическую оболочку, и, нужно признать, получилось весьма неплохо. После входа UEFI Setup мы попадаем меню, которое позволяет выбрать одно из действий: изменить язык, восстановить исходные настройки, быстро выбрать загрузочное устройство или приступить к расширенной конфигурации системы. Здесь же отображается версия микрокода, объем оперативной памяти и модель установленного APU.
После входа в раздел Advanced, прежде всего, удивляет качество перевода меню на русский язык. Так, вложенное подменю «Основное» позволяет установить системные дату, время и выбрать язык отображения.
Раздел «Дополнительное» содержит настройки дисковой и сетевой подсистемами, устройств ввода/вывода, контроллеров USB, а также управление процессорными технологиями и опциями электропитания. Тут же находится подменю «Состояние PC Health».
Несмотря на некоторые «трудности перевода» раздел системного мониторинга достаточно информативен. Здесь отображаются скорости вращения трех вентиляторов и показания двух температурных сенсоров. Кроме того, четыре датчика выводят информацию о напряжениях на вычислительных ядрах и встроенном северном мосте, а также модулях памяти и микросхеме FCH. Кто-то ощутит нехватку показаний напряжений по линиям +3,3 В, +5 В и +12В, и мы согласимся, что эти данные были бы не лишними. В меню «Функция Smart FAN» можно гибко управлять скоростями вращения крыльчаток, причем, для процессорного кулера обороты регулируются зависимости от температуры APU, а для двух других можно выбрать один из предустановленных профилей.
Раздел «Конфигурация ЦП» позволяет активировать функции энергосбережения APU, такие как AMD Cool’n’quite, Core C6 State, а также «Режим СРВ», под именем которого скрывается технология AMD Turbo Core.
В меню «Чипсет» сосредоточено управление встроенным северным мостом и микросхемой FCH. Именно здесь задается режим работы видео- и звуковой подсистем.
Наибольший интерес для любителей разгона представляет раздел прошивки M.I.B III, где находятся опции, отвечающие за разгон системы. Данное меню позволяет управлять частотой тактового генератора, изменять коэффициент умножения вычислительных ядер и задавать режим работы ОЗУ. Набор задержек модулей оперативной памяти совершенно спартанский, для изменения доступны лишь основные тайминги: tCL, tRCD, tRP, tRAS.
Кроме того, можно управлять напряжениями на процессоре, модулях ОЗУ и микросхеме FCH. Диапазон и шаг изменения напряжений указаны в таблице:
| Параметр | Диапазон регулировки, В | Шаг, В |
| Напряжение NB | + 0,01 … + 0,15 | 0,01 |
| Напряжение VDIMM | – 0,3…+ 0,5 | 0,1 |
| Напряжение SB | + 0,01 … + 0,15 | 0,01 |
Здесь нам встретилась вторая ошибка локализации. Все-таки, первый пункт отвечает за напряжение вычислительных ядер, а не встроенного северного моста. Несмотря на скромные возможности прошивки, даже этих немногих параметров может хватить для обеспечения некоторого прироста производительности, что мы обязательно проверим в процессе изучения разгонного потенциала.
Несколько огорчает отсутствие в UEFI системной платы ECS A75F-A утилиты для обновления микрокода. Кроме того, есть возможность сохранения лишь одного профиля пользовательских настроек.
В принципе, прошивка материнской платы ECS A75F-A оставила неплохое впечатление: симпатичный интерфейс, неплохая русскоязычная локализация и логичное расположение разделов. На этом фоне даже скромные возможности по разгону смотрятся вовсе не так печально. Единственное замечание — отсутствие подпрограммы для обновления микрокода UEFI.
Комплектное ПО
Обычно, мы посвящаем изучению программного обеспечения целый раздел обзора. На сей раз говорить не о чем, единственная программа из комплекта поставки материнской платы ECS A75F-A, заслуживающая какого-либо внимания, — eOC, предназначенная для разгона и системного мониторинга. Интерфейс программы очень простой, а её функциональность минимальна. В меню Tuning с помощью ползунков можно задать опорную частоту, а также установить напряжения на гибридном процессоре, модулях ОЗУ и микросхеме южного моста. Раздел Monitor, предназначенный для системного мониторинга, отображает частоту вращения одного вентилятора, трех напряжении и двух температур, причем, достоверность показаний процессорного термодатчика весьма сомнительна. Последняя возможность, которую предлагает программа еОС, заключается в загрузке некоторого профиля настроек в процессе запуска операционной системы.
На наш взгляд, программное обеспечение, которым комплектуется материнской платы ECS A75F-A, имеет слабые возможности, неинтересный интерфейс и вряд ли может быть рекомендовано для повседневного использования. Как инструмент для разгона eOC практически бесполезна, а в качестве программы для системного мониторинга существуют более функциональные продукты.



















