
В число моделей A-Series войдут двух- и четырехъядерные ЦП, обладающие 128 КБ кэш-памяти первого уровня, из которых 64 КБ зарезервировано для инструкций и еще 64 КБ для данных, 2-4 МБ кэша второго уровня (по 1 МБ на одно физическое ядро), интегрированным контроллером памяти DDR3 и DirectX11-совместимым графическим блоком в составе 160-400 потоковых процессоров.

- A-Series A8-3850: частота – 2,9 ГГц, кэш – 4 МБ L2, графика – Radeon HD 6550D (400 SP, 600 МГц), контроллер DDR3-1866, TDP – 100 Вт, цена – $135.
- A-Series A6-3650: частота – 2,6 ГГц, кэш – 4 МБ L2, графика – Radeon HD 6530D (320 SP, 443 МГц), контроллер DDR3-1866, TDP – 100 Вт, цена – $117.

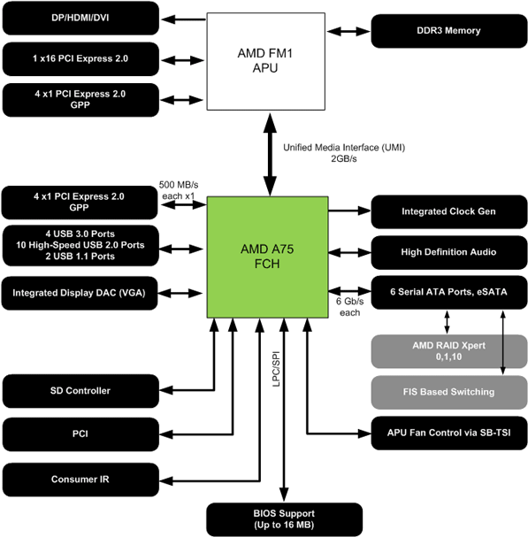
Подготовленные для Llano чипсеты A75 и A55 выполнены по 65 нм технологии, потребляют соответственно 7,8 и 7,6 Вт мощности, оснащены четырьмя линиями PCI-E 2.0 и контроллером Serial ATA на шесть портов (6 Гбит/с у A75 и 3 Гбит/с у A55) с поддержкой RAID-массивов 0, 1, 1+0. Кроме того, при помощи набора системной логики A75 можно реализовать до четырех портов USB 3.0.
(+)
Материнские платы для процессоров AMD A-Series уже представили Asus, Gigabyte, MSI, ASRock, Biostar и другие разработчики.
Источники:
HotHardware
Legit Reviews
